Latest Stories
Documentation
Channels Tab Overview
Primary Tag

It is the principal tag associated with your post and indicates what an article is about overall. Think about a primary tag like the overarching summary of a post.
Tags

Tags should describe what the article is about, but you are not limited in number (though we recommend no more than 5–10 tags since more can be overwhelming for users). You can add tags to the post using this field. While adding, existing tags will appear in a dropdown for you to choose from.
Section

You can select the section to which the article will belong from this field. You can set a primary section for the post by simply clicking the "Set as Primary" text that appears when you hover over the section you would like to assign as the primary section. Sections are arranged in a parent and child format. You can easily collapse or expand the sections using the dropdown arrows. If the parent section is unselected, all child sections within it will be unchecked. Conversely, if a child section is selected, the parent section will be automatically selected.
Section Search

You can easily find and add other existing sections using the search field.
Show All Sections

You can also display all of your sections using the “Show All Sections” button.
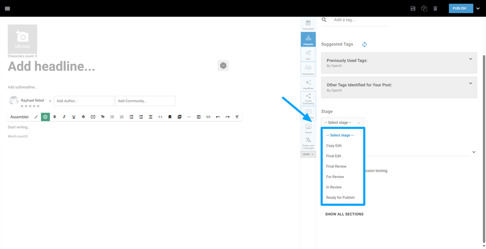
Stages

You can categorize your post as part of a process with the Stages option.

To categorize posts that are not live yes, the Stage dropdown shows a list of options to set in which part of the process this post is in. By default, it has the following options:
- Copy Edit
- Final Edit
- Final Review
- For Review
- In Review
- Ready to Publish
Those can be customized in the Stages Dashboard, which you can access from URL {domain} /r/dashboard/stages.
Table of Contents
© 2026 RebelMouse. All rights reserved.

Comments Moderation Tools